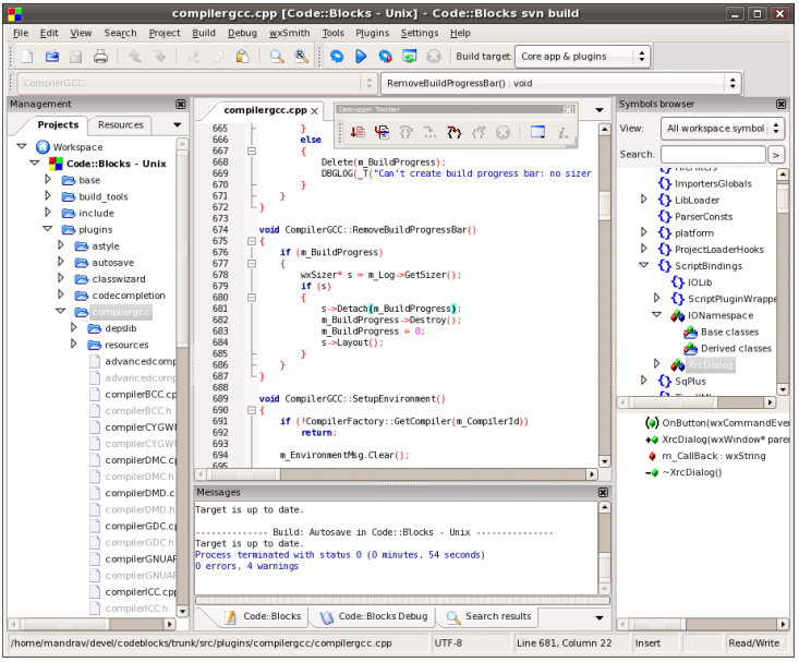
Code::Blocks est un IDE C, C ++ et Fortran multiplaforme en open source donc gratuit conçu pour répondre aux besoins les plus exigeants de ses utilisateurs. Il est conçu pour être très extensible et entièrement configurable.
Enfin, un IDE avec toutes les fonctionnalités dont vous avez besoin, ayant une apparence, une sensation et un fonctionnement cohérents sur toutes les plates-formes.
Construit autour d'un Framework de plugin, Code::Blocks peut être étendu avec des plugins . Tout type de fonctionnalité peut être ajouté en installant / codant un plugin. Par exemple, la fonctionnalité de compilation et de débogage est déjà fournie par les plugins!

Points forts:
- Open source! GPLv3, pas de coûts cachés.
- Multiplateforme . Fonctionne sur Linux, Mac, Windows (utilise wxWidgets).
- Écrit en C ++. Aucun langage interprété ou bibliothèque propriétaire requis.
- Extensible via des plugins
Compilateur:
- Prise en charge de plusieurs compilateurs :
- GCC (MingW / GNU GCC)
- MSVC ++
- Clang
- Digital Mars
- Borland C ++ 5.5
- Open Watcom
- et encore plus ….
- Système de construction personnalisé très rapide (aucun makefile nécessaire)
- Prise en charge des versions parallèles (en utilisant les cœurs supplémentaires de votre processeur)
- Projets multi-cibles
- Espaces de travail pour combiner plusieurs projets
- Dépendances entre projets dans l'espace de travail
- Importe des projets et des espaces de travail MSVC (REMARQUE: le code assembleur n'est pas encore pris en charge)
- Importe des projets Dev-C ++

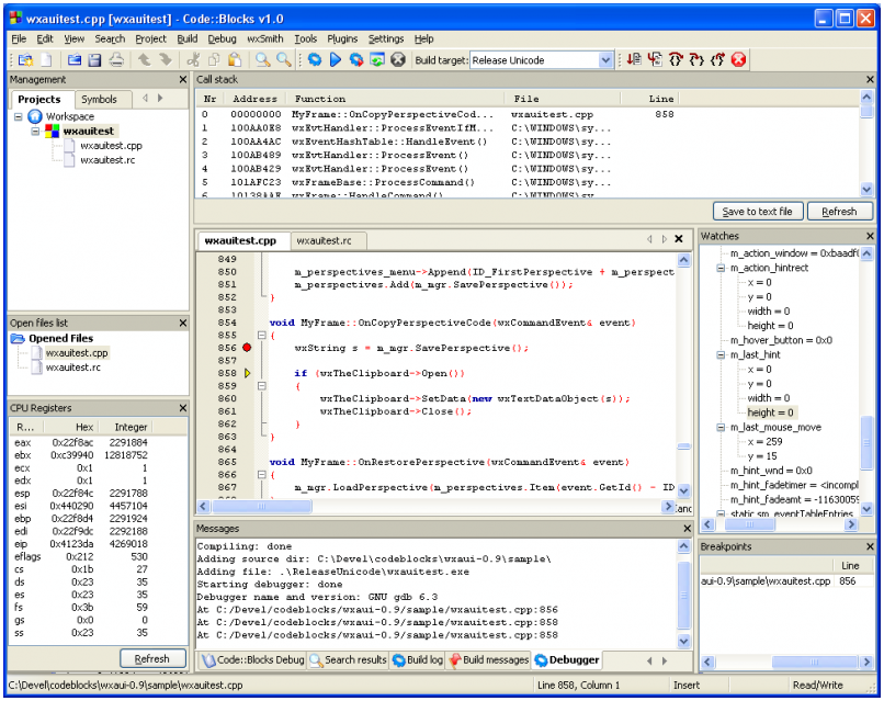
Débogueur:
- Interfaces GNU GDB
- Prend également en charge MS CDB (non entièrement présenté)
- Prise en charge complète des points d'arrêt :
- Points d'arrêt de code
- Points d'arrêt des données (lecture, écriture et lecture / écriture)
- Conditions de point d'arrêt (arrêt uniquement lorsqu'une expression est vraie)
- Le point d'arrêt ignore les comptages (pause uniquement après un certain nombre de hits)
- Afficher les symboles et les arguments des fonctions locales
- Veilles définies par l'utilisateur (prise en charge de la surveillance des types définis par l'utilisateur via des scripts)
- Pile d'appels
- Démontage
- Vidage de mémoire personnalisé
- Basculer entre les threads
- Afficher les registres du processeur
Interface:
- Mise en évidence de la syntaxe, personnalisable et extensible
- Pliage de code pour C, C ++, Fortran, XML et bien d'autres fichiers.
- Interface à onglets
- Compléter le code
- Navigateur de classe
- Retrait intelligent
- Échange d'une clé entre les fichiers .h et .c / .cpp
- Ouvrir la liste des fichiers pour basculer rapidement entre les fichiers (facultatif)
- "Outils" personnalisables externes
- Gestion des listes de tâches avec différents utilisateurs
Et bien d'autres fonctionnalités fournies par les plugins!
Page d’accueil : http://www.codeblocks.org
Windows XP / Vista / 7 / 8.x /
10
| Fichier | Date | Télécharger à partir de |
|
codeblocks-20.03-setup.exe codeblocks-20.03-setup-nonadmin.exe codeblocks-20.03-nosetup.zip codeblocks-20.03mingw-setup.exe codeblocks-20.03mingw-nosetup.zip |
29 mars 2020 29 mars 2020 29 mars 2020 29 mars 2020 29 mars 2020 |
REMARQUE : le fichier codeblocks-20.03-setup.exe inclut Code :: Blocks avec tous les plugins. Le fichier codeblocks-20.03-setup-nonadmin.exe est fourni par souci de commodité aux utilisateurs qui ne disposent pas de droits d'administrateur sur leurs machines.
REMARQUE : le fichier codeblocks-20.03mingw-setup.exe inclut en outre le compilateur GCC / G ++ / GFortran et le débogueur GDB du projet MinGW-W64 (version 8.1.0, 32/64 bits, SEH).
REMARQUE : Les fichiers codeblocks-20.03 (mingw) -nosetup.zip sont fournis pour plus de commodité aux utilisateurs allergiques aux installateurs. Cependant, il ne permettra pas de sélectionner les plugins / fonctionnalités à installer (il comprend tout) et de ne créer aucun raccourci de menu. Pour «l'installation», vous êtes seul.
En cas de doute, veuillez utiliser codeblocks-20.03mingw-setup.exe!
Linux 32 et 64 bits:
| Plateforme | Fichier | Date |
Télécharger à partir de |
|
codeblocks_20.03_amd64_oldstable.tar.xz codeblocks_20.03_i386_oldstable.tar.xz codeblocks_20.03_amd64_stable.tar.xz codeblocks_20.03_i386_stable.tar.xz |
29 mars 2020 29 mars 2020 29 mars 2020 29 mars 2020 |
||
|
codeblocks-20.03-1.el6.rmps.tar codeblocks-20.03-1.el7.rmps.tar |
29 mars 2020 29 mars 2020 |
||
|
Pour Ubuntu, utilisez ce PPA: |
29 mars 2020 |
|
Remarque : Les packages Linux ci-dessus sont des archives compressées (tar, tar.xz ou tar.bz2). Lorsque vous décompressez le package que vous avez téléchargé sur votre système, vous trouverez tous les packages .rpm ou .deb requis pour installer Code:: Blocks.
Remarque : Sur les anciennes versions de RedHat / CentOS de 6 (jusqu'à 6.2 pour autant que nous le sachions), vous devez ajouter repoforge (anciennement rpmforge) à votre repolist, pour pouvoir installer le package wxGTK nécessaire. Voir http://repoforge.org/use pour une instruction.
Remarque : Redhat / CentOS a probablement également besoin d'un package hunspell installé, si vous souhaitez installer les plug-ins contrib.
Mac OS X:
| Fichier | Date | Télécharger à partir de |
|
CodeBlocks-13.12-mac.zip |
26 déc. 2013 |
REMARQUES :
- Code::Blocks 20.03 pour Mac n'est actuellement pas disponible en raison de problèmes causés par Apple durcissant leurs packages d'installation et le manque de développeurs Mac. Nous pourrions utiliser un développeur Mac supplémentaire pour travailler sur ces problèmes.
- Le téléchargement fourni contient un ensemble d'applications (pour l'architecture i386) conçu pour Mac OS X 10.6 (et versions ultérieures), regroupant la plupart des plugins Code::Blocks.
Aucun commentaire:
Enregistrer un commentaire